浏览器扩展
使用浏览器扩展,您可以在公众号编辑器中一键导入制作好的微信推文。
安装方式
- 点击此处 下载浏览器扩展。
- 在地址栏输入
chrome://extensions
进入扩展管理页面。

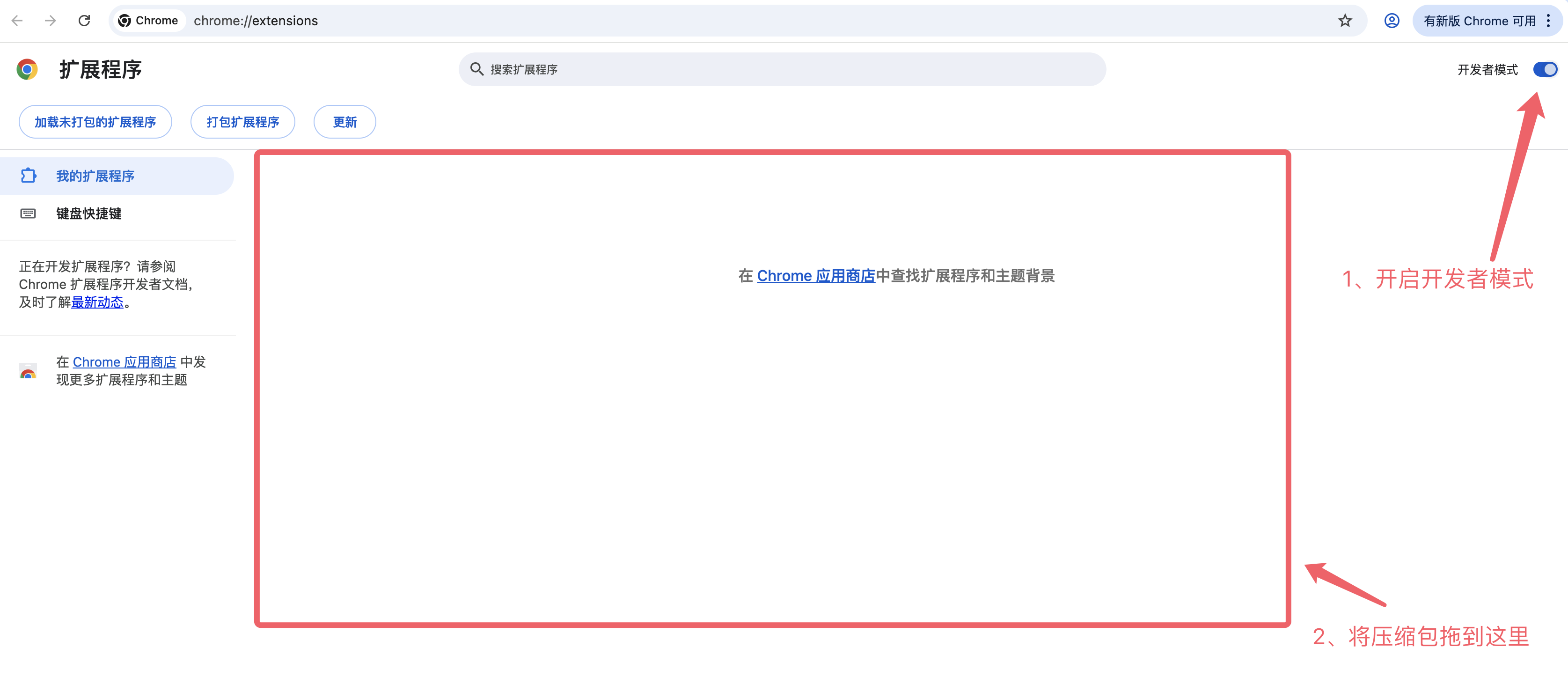
- 打开右上角的开发者模式,将下载好的文件(无需解压)拖入页面即可完成安装。

- 安装成功。

- 点击工具栏的扩展图标,然后点击“︁微排版”︁右边的图钉图标即可将扩展固定在工具栏。

6、进入微信公众号文章编辑界面,点击“︁微排版”︁扩展即可一键导入。
小提示:使用插件导入时可在公众号编辑器中输入 @微排版@ 指定替换位置。
更新历史
- 1.0.1:新增指定替换位置功能。
- 1.0.0:初始版本。